개요 : Stable Diffusion WebUI 와 Comfy UI 를 각각 같은 폴더에서 모델을 공유하며 사용하는 법을 터득한다.
Web UI를 쓰던 나는, 최근에 Comfy UI 가 뜨면서 이것도 사용해 보고 싶다고 생각이 들었다.


▲ 둘 모두 매우 유용하지만, 목적에 따라 사용 방법과 효율에 차이가 있을 수 있다.


- WebUI 의 CheckPoint 폴더와 Comfy UI 의 체크포인트 폴더 ComfyUI 것은 아직 비어있다.
두 개를 전부 체험해 보면서 느낀, 한가지 불편한 점은, 두 폴더 간 모델 폴더가 각각 따로 존재한다는 것이다.
하지만, 다른 UI를 쓴다고 모델도 두배로 관리할 수는 없는 일... 두 UI 를 똑같이 사용하면서 모델을 공유할 수 있는 방법이 있다.
Hard link 라는 것인데... 아래에서 직접 사용법을 보여주면 좋을 것 같다.
우선, 각 모델 폴더의 경로는 다음과 같다. 나의 경우는
A:\NovelAI\stable-diffusion-webui\models\Stable-diffusion 이므로 이에 맞게 진행하겠지만,
경로는 대충 이렇다고 가정하겠다.
(Web UI의 설치 경로)\stable-diffusion-webui\models\Stable-diffusion
(Comfy UI의 설치 경로)\ComfyUI\models\checkpoints
우선, 두 경로 중 모델이 설치되지 않은 폴더를 지운다.
(저는 Comfy UI 의 폴더를 지웠습니다. 따라서 설명도 모두 ComfyUI 폴더를 지웠다고 가정하고 설명합니다.)

그리고, 삭제한 폴더가 있던 상위 폴더 경로에 파워쉘을 켠다.(관리자 권한으로)
내 경우에는 A:\NovelAI\ComfyUI\models\Checkpoints 폴더를 지워버렸으니,
A:\NovelAI\ComfyUI\models 폴더에서 파워쉘을 켠다.


이제, 다음과 같이 순서대로 입력한다.
우선 Cmd(명령 프롬프트) 를 켜고,

목표한 명령어를 입력하자.
mklink 는 현재 위치에 다른 폴더로의 바로가기를 설치하는 명령어로,
/d 를 입력하면 하드 링크 (같은 폴더로 취급해서 접근 가능)한 바로가기 링크를 만들어준다.
mklink /d checkpoints A:\NovelAI\stable-diffusion-webui\models\Stable-diffusion
mklink /d(하드링크라는 뜻) (바로가기 이름) (모델이 들어있는 폴더)


위 그림처럼 바로가기가 생긴것이 보인다면, 이제 연결이 완료되었다!
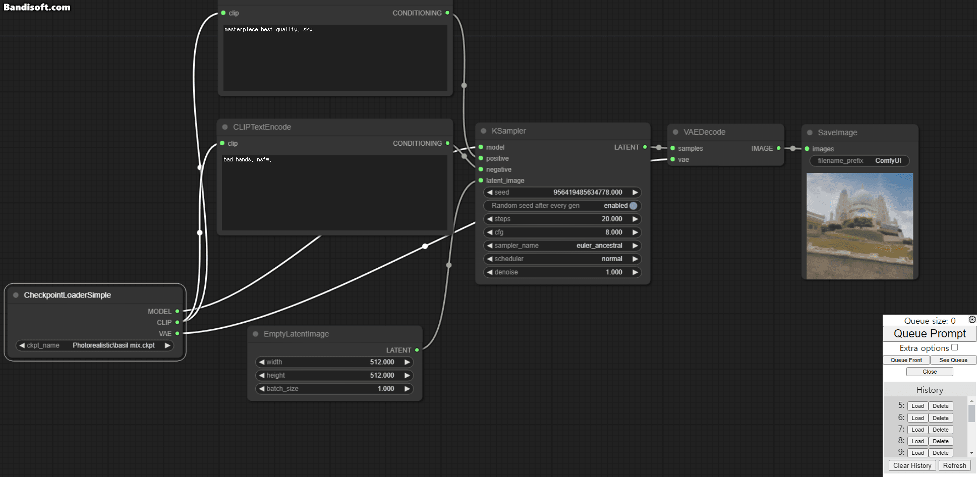
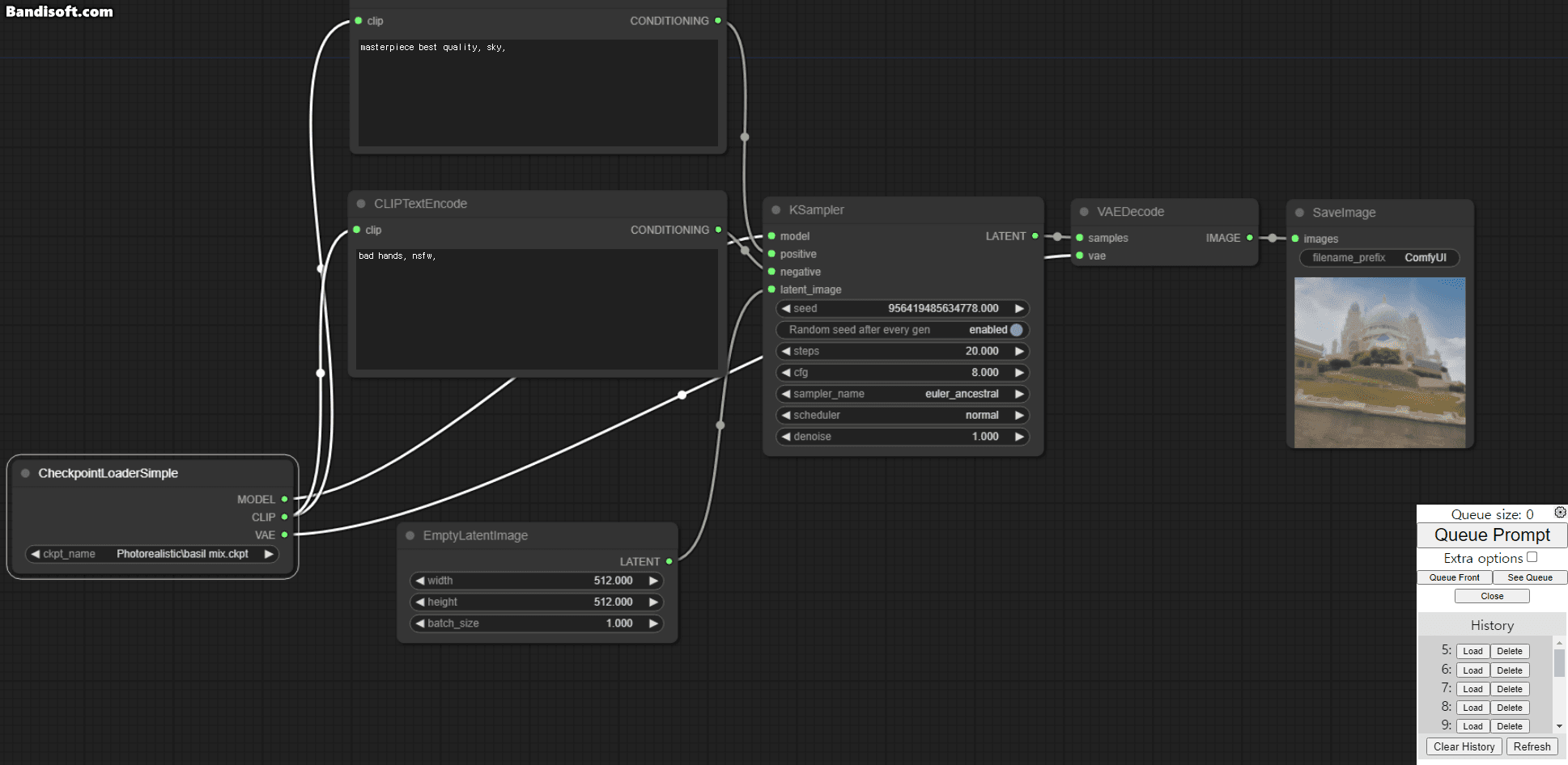
Comfy UI 를 켜면, 폴더 에는 없던 모델들이 보이기 시작한다. 성공적으로 연결된 것이다.

이미지 생성도 잘 된다. 이로서 튜토리얼 끝.
다른 폴더들도 같은 방법으로 연결해서, 자연스럽게 공유해 보는 것은 어떨까??


'Stalbe Diffusion > Stalbe Diffusion 사용법 및 팁 정리' 카테고리의 다른 글
| SDAPI [UE5 Stable Diffusion Plugin] Tutorial (0) | 2023.10.08 |
|---|---|
| Stable Diffusion Web UI 사용해보기 (5) - ControlNet 사용해보기 (구체적인 자세 만들기) (0) | 2023.03.22 |
| Stable Diffusion Web UI 사용해보기 (4) - LoRa, DreamBooth, HyperNetwork 사용법. (0) | 2023.03.21 |
| Stable Diffusion Web UI 사용해보기 (3) - 확장 기능 소개 (0) | 2023.03.21 |
| Stable Diffusion Web UI 사용해보기 (2) 이미지 생성 기본 요소 (0) | 2023.03.21 |
댓글